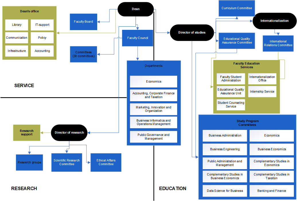
Schematisch overzicht van de faculteit als organisatie
Schematisch overzicht van de faculteit als organisatiehttps://www.ugent.be/eb/nl/over-ons/organigram.htmhttps://www.ugent.be/++resource++plone-logo.svg
Schematisch overzicht van de faculteit als organisatie